BT游戏为游戏而生,让游戏更简单、快乐!
XML地图  |  收藏本站
当前位置:首页 > > 手机软件 > 工具 > exagear鲁大师版
一键举报

exagear鲁大师版

|在手机上重温当年的经典游戏
exagear鲁大师版v3.0.1

版本:v3.0.1大小:193.3M星级:

分类:工具更新时间:2025-10-09 16:49:41

标签:游戏辅助span span实用工具

7.5应用评分

  • 应用截图
  • 应用简介
  • 应用信息
  • 本类最新
  • 猜你喜欢
  • exagear鲁大师版
  • exagear鲁大师版
  • exagear鲁大师版
应用介绍

exagear鲁大师版是一款非常靠谱并且使用的手机端的游戏模拟器应用,享受软件体提供的优质的游戏内容。exagear手机版使用起来非常的安心,用户可以非常轻松的使用这款软件去体验不同的类型的电脑游戏。exagear鲁大师版还提供了多种不同的模式,功能非常强大全面,非常的好用。

ExaGear鲁大师版介绍

1、兼容性非常强大,提供的海量游戏资源全部都是免费玩的。

2、软件占用的内存不大,没有任何限制,随时都可以操作使用。

3、用户下载的游戏可以对名称进行自由更改,方便你更好的管理。

4、包含了很多游戏的技巧与攻略,攻略与技能的介绍都是非常详细的。

ExaGear鲁大师版特色

1、主要的功能就是将经典的电脑游戏带到安卓手机上,随时随地都可以进行游玩。

2、可以运行各种不同类型的经典的怀旧游戏和迷你游戏,体验一些怀旧的游戏内容。

3、根据用户运行的游戏的不同,对系统的资源的需求也是不同的,玩家需要合理尝试游玩。

4、可以满足经典游戏的粉丝的需要,随时随地都可以非常方便快捷的对经典的内容进行体验。

exagear鲁大师版

ExaGear鲁大师版亮点

1、操作起来非常的简单,提供了相当实用的虚拟按钮,可以帮助用户更加流畅的游玩。

2、整体的软件操作界面都是非常简洁明了的,几乎没有上手的难度,就可以进行操作。

3、支持各种拜托类型的模拟器软件,用户可以非常轻松的使用这款软件运行各种游戏。

4、预先配置了一些经典的优质的游戏,玩家只需要安装这款软件,就可以直接进行导入游玩。

ExaGear鲁大师伪版优势

1.界面清爽.完美的汉化版软件

2.带给用户最轻松的使用方式

3.让用户能够轻松的玩上喜欢的游戏

4.丰富的数据包自由的选择

ExaGear鲁大师版各版本的区别

注:如无特殊需要安装其中一版就可以

1、官方有ExaGear Strategies、ExaGear Rpg和ExaGear - Windows Emulator三个版本 (ExaGear Strategies简称ES版,ExaGear - Windows Emulator简称ED版,ExaGear Rpg和ES版相差不大)。

2、ES版 有单侧边虚拟键,操作比较方便,体积小(加数据包50兆左右),不过内核版本比较低(基于wine1.6,不懂请百度)。

3、ET版和CRV5版是基于官方ES版的修改版,都加入了修复中文乱码补丁。

①CRV5版由恶魔程序猿修改,内核基本就是es版,加入更多操作模式(大概12种) ,在设置里加入直接改内部分辨率选项。

②ET版可以和其他版本共存,只修改了一种常用的双排按键操作模式,内核(数据包)做了些修改,可以玩帝国时代2,要塞hd版更流畅,但是玩仙剑和轩辕剑3暴力摩托会出错。

4、ED版是官方为谷歌笔记本(Chromebook)做的版本,只支持安卓5.1以上系统,内核新(wine2.0或者3.0),体积较大,不过没有虚拟按键,手机操作不方便,可以玩三国志12,gal游戏画面更好,不过有些游戏爆音。(注:ED3.0.1以后的版本官方加入很多种操作模式,有虚拟按键)

5、还有个EX版,这个是ET版的改版,加入了一些电脑原版dx(DirectX)文件,可以过一些游戏的DirectX检测的,基本只是过检测,性能没什么提升,模拟器本身是支持DirectX的,只是不支持d3d

ExaGear鲁大师版安装教程

注:安卓8可用版本:ES3.1.9以上(crv5和ET版同ES版),ED3.0.1以上

1、大家可以用各种ExaGear鲁大师版安装器来安装。

2、ExaGear鲁大师版手动安装教程

①下载所需文件(apk安装程序,obb模拟器数据包【直装版内置有】、破解所需的so文件或者破解过检验apk补丁)

②安装apk文件,so后缀的的文件放到内置存储根目录

③运行一次安装的apk程序后返回退出(用来生成模拟器所需文件夹)

④obb文件放到模拟器数据包文件夹(直装版可省去这步)

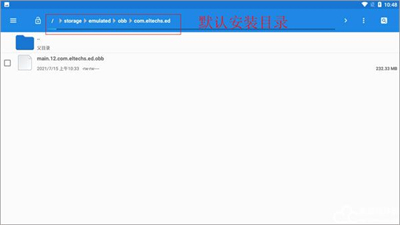
ET版数据包路径:内置存储/Android/obb/com.eltechs.et/

ES版和CRV5版数据包路径:内置存储/Android/obb/com.eltechs.es/

ED版数据包路径:内置存储/Android/obb/com.eltechs.ed/

RPG版数据包路径:内置存储/Android/obb/com.eltechs.erpg/

⑤游戏解压到模拟器游戏目录

ES ET CRV5 RPG版游戏目录为 内置存储/ExaGear文件夹

ED版中ED_PLUS或者ED_P3的版本目录已改为内置存储/ExaGear文件夹(ED版游戏目录也可能为内置存储/Download,自己试试)

没有ExaGear文件夹就创建一个,不显示的话试试把ExaGear文件夹名字全部大写EXAGEAR,还是不显示的话把游戏放Download文件夹试试。

(强烈建议用Zarchive等专业解压软件解压游戏)

ExaGear鲁大师版功能

1、热门时尚的游戏在这里面都可以畅玩,绝对不会卡顿。

2、各种文件都可以进行循环播放,让用户尝试到舒适的游戏体验感。

3、各种经典的游戏在这里都可以找到,给用户带来美好的儿时回忆。

4、IU界面设置的高端大气,用户在操作的时候非常顺手,不会出现任何问题。

ExaGear鲁大师版说明

首先在本站下载安装软件,然后打开一次关闭

把游戏文件夹放到手机根目录的ExaGear文件夹,没有就自己创建一个,注意大小写

之后打开模拟器,环境管理,启动环境,进入系统,找到d盘,打开,就可以看到你的游戏文件夹

特别说明,如果安装的时候显示是鲁大师,是正常现象,因为软件本身伪装成鲁大师能够获得更好的性能,软件本身还是ExaGear

特别说明,如果安装的时候显示是鲁大师,是正常现象,因为软件本身伪装成鲁大师能够获得更好的性能,软件本身还是ExaGear

特别说明,如果安装的时候显示是鲁大师,是正常现象,因为软件本身伪装成鲁大师能够获得更好的性能,软件本身还是ExaGear

ExaGear鲁大师版测评

这是一款非常强大的模拟器,可以帮助用户运行pc的游戏,使用起来非常的方便,只需要进行简单的设置,就可以非常轻松的重温那些经典的游戏,喜欢的用户快来下载吧!

应用信息
  • 应用语言简体中文
  • 开发厂商 暂未提供
  • 应用平台Android
  • 应用包名 暂未提供
  • 隐私政策查看隐私政策
  • 应用权限查看权限
下载地址
安装,资源包有误、版权等问题请点击投诉反馈
最新专题更多
最新攻略
小编推荐
热门专区
【exagear鲁大师版】正在下载,用户还下载了关闭
手机扫一扫轻松打开
BT手游网